Hallo, ich versuch gerade meinen ersten AVR zu programmieren. Ich habe das tolle Tutorial von euch gelesen, dennoch wollte ich fragen, ob die Einstellungen für meinen AVR 1284p und mein TXCO Oszillator mit 20Mhz richtig sind? Gruß Timo
Anm.: Laut Datenblatt gibt es keinen offiziellen Speedgrade des Atmega1284P für 20 MHz bei Vcc 3V. Du versuchst ein overclocking.
vcc des 1284 liegt bei 4,8V, also die unterspannungserkennung einfach abschalten?
Das ist nicht das Hauptproblem. Atmel sagt im Datenblatt "Von den µCs mit diesem Speedgrade sind keine Probleme bekannt, wenn sie in diesem Taktbereich in diesem Versorgungsspannungsbereich betrieben werden." Wählst du in deiner Schaltung Werte außerhalb der Bereiche (z.B. 20 MHz bei 3V), pfeifst du auf die vom Hersteller erprobten Werte. Deine Schaltung kann mit diesem Feature immer funktionieren, manchmal funktionieren oder nie funktionieren. Andere spielen Lotto für den Kick :-)
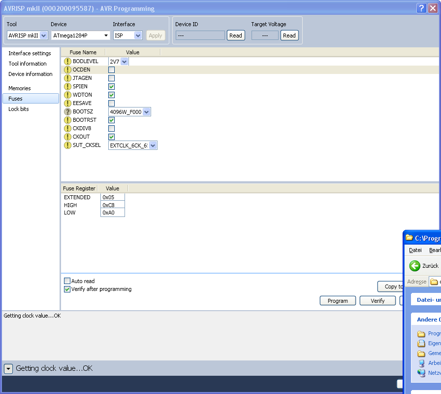
Also die Versorgungsspannung des Atmega 1284p liegt bei 4,8V Der Oszillator wird mit 3V betrieben, ich hab den AVR jetzt so programmiert, wies oben ist, mit dem Ergebnis, dass ich nicht mehr auf diesen zugreifen kann. Was habe ich falsch gemacht? Der Oszillator schwingt auf jeden Fall mit 20 Mhz
Wenn der Oszillator richtig angeschaltet ist und sicher schwingt, dann musst du zugreifen können. Es könnte nur das Signal zu gering sein da es sicher unter 3V liegt. Hast du einen Bootloader eingespielt?
Fuses für AVR 1284p richtig gesetzt? schrieb im Beitrag #2519925: > Was habe ich falsch gemacht? Weshalb liegt der Oszillator auf einem anderen Spannungsniveau als der AVR? Lege den AVR mal auf 3V, der sollte dann laufen, die P-Versionen habe ich schon mit höheren Taktfrequenzen bei 3V betrieben. Stell die Fuses mal auf: efuse = 0xFD hfuse = 0x89 lfuse = 0x1F Vorher solltest du einen externen Takt an XTal1 legen.
Das signal beträgt gerademal etwa 1,6V. Ich hätte nen anderen Oszillator Typ auswählen sollen :-(
Oszillator mit 5V und 30mA Stromverbrauch aufgetrieben, angelötet über Kabel und siehe da, es tut :-) Wieder was dazugelernt, ich würde aber trotzdem eigentlich meinen anderen Oszillator nutzen wollen. Ich hätte OPs die bis 100 Mhz gehen würden, wäre ein Nicht inventierender Verstärker ein Lösungsansatz? oder einen einfachen Transistor aller BC337 ? Viele Grüße
Eher einen BC547 bis BC550, bei denen ist die Transitfrequenz bei 300MHz und Strom brauchst du ja keinen.
Bitte melde dich an um einen Beitrag zu schreiben. Anmeldung ist kostenlos und dauert nur eine Minute.
Bestehender Account
Schon ein Account bei Google/GoogleMail? Keine Anmeldung erforderlich!
Mit Google-Account einloggen
Mit Google-Account einloggen
Noch kein Account? Hier anmelden.
