Hallo, aus verschieden Gründen möchte ich gerne das TI Code Composer Studio benutzen. Habe bisher mit Eclipse und GCC gearbeitet. Dabei war es sehr bequem, dass der mit #ifdef ... #endif eingerahmte, nicht aktive Code ausgegraut wurde. Das ist bei CCS4 anscheinend nicht so. Kann man das irgendwo trotzdem einstellen ? Danke Gruss
Ich schau mal Zu hause nach hier auf Arbeit hab ich CCS nicht installiert. ich melde mich heute Abend.
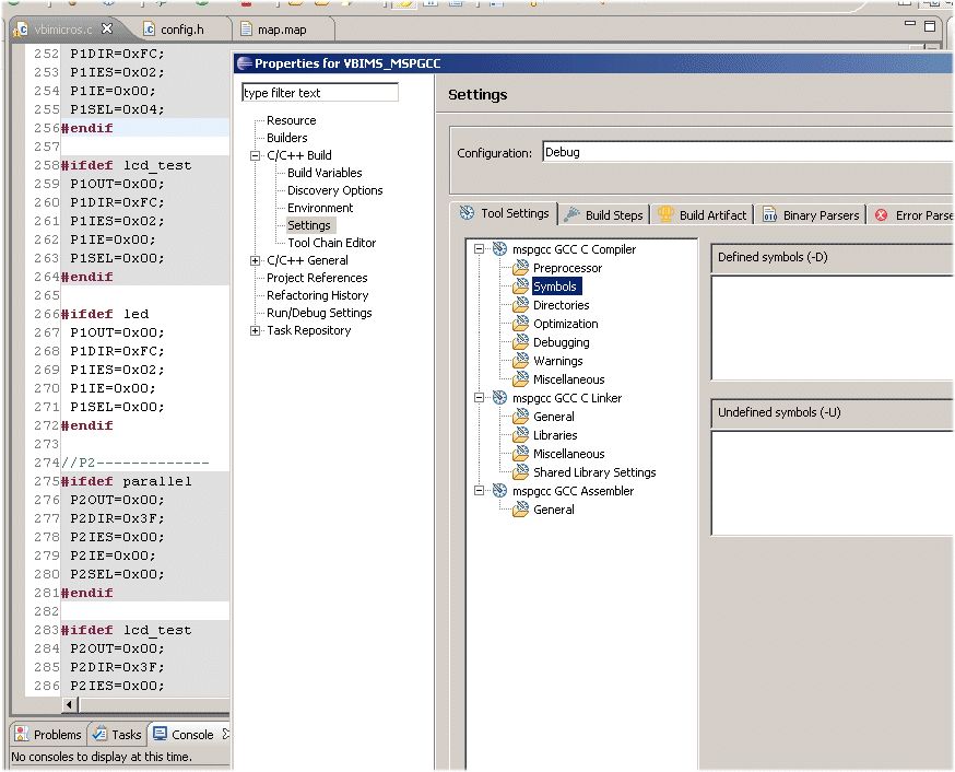
Im Bild siehst du du die Eigenschaften des Projektes und dort muss tdu bei Pre Defined Symbohls dein Symbol eintragen z.b. SYMBOHL_A
1 | #ifdef SYMBOHL_A
|
2 | blabla
|
3 | blabla
|
4 | #endif
|
Danke für die Mühe. Bin mir aber nicht sicher ob wir das Gleiche meinen. Bei meinen Eclipse+ MSPGCC Projekten geht das automatisch, ohne dass ich da was eintragen muss. (siehe Bild). Werde es aber morgen mal ausprobieren. Schönen Abend noch. Grüße.
ccs schrieb: > Danke für die Mühe. > > Bin mir aber nicht sicher ob wir das Gleiche meinen. Bei meinen Eclipse+ > MSPGCC Projekten geht das automatisch, ohne dass ich da was eintragen > muss. > (siehe Bild). > > Werde es aber morgen mal ausprobieren. > > Schönen Abend noch. > > Grüße. Bild vergessen, sri
Hallo Tobias, das war leider nichts. Konnte es erst jetzt ausprobiere. Überhaupt, wäre das was ich möchte nicht eine Einstellung von Eclipse und nicht des Compilers? Weiss vielleicht noch jemand was dazu? Danke.
Nun du kannst die Symbole auch in jeder Datei vo du sie benutzen möchtest definieren oder du definierst sie in einer Headerdatei und bindest sie über dort ein wo du sie brauchst Nur ist es global über die Eclipse Projekteinstellungen sicherer und mit weniger Arbeit verbunden
Tobias , glaube wir verstehen uns nicht. Schau dir mal mein Bild an, dass ich (versehentlich zweimal) hochgeladen habe. Es geht mir nur um die formale Darstellung der mit #ifdef ... #endif bezeichneten Bereiche links. Ich möchte nur sehen welche aktiv oder inaktiv sind. Will heissen, möchte beim editieren schon wissen welche Teile später compiliert und welche nicht compiliert werden. Aber lass mal gut sein, glaube das geht bei dieser Eclipse Version gar nicht. Frühere konnten das auch nicht, mit neueren geht es. Danke nochmals. Gruss
Code Composer Studio ist veralteter Ramsch, der nie kompetitiv sein musste, da der Kunde sehr viel dafuer abdruecken musste.
Bitte melde dich an um einen Beitrag zu schreiben. Anmeldung ist kostenlos und dauert nur eine Minute.
Bestehender Account
Schon ein Account bei Google/GoogleMail? Keine Anmeldung erforderlich!
Mit Google-Account einloggen
Mit Google-Account einloggen
Noch kein Account? Hier anmelden.


