Hallo, ich kämpfe schon seit gestern mit der MPLAB X IDE :-( irgendwie schaffe ich es nicht dass die IDE den MCC18 Compiler akzeptiert... Dass es geht weiß ich, da ich es ja schon am laufen hatte, nur leider musste ich meine PC neu aufsetzten und jetzt geht nichts mehr.... hier die einstellungen, ich hoffe es kann mir jemand helfen... bin schon sehr verzweifelt. Danke ps. das programm lief schon problemlos, und seit dem neuen aufstezten - alles rot
Geht doch... C18 ist nicht dasselbe wie der XC8!! Der XC8 den du da angegeben hast wird doch da angezeigt...
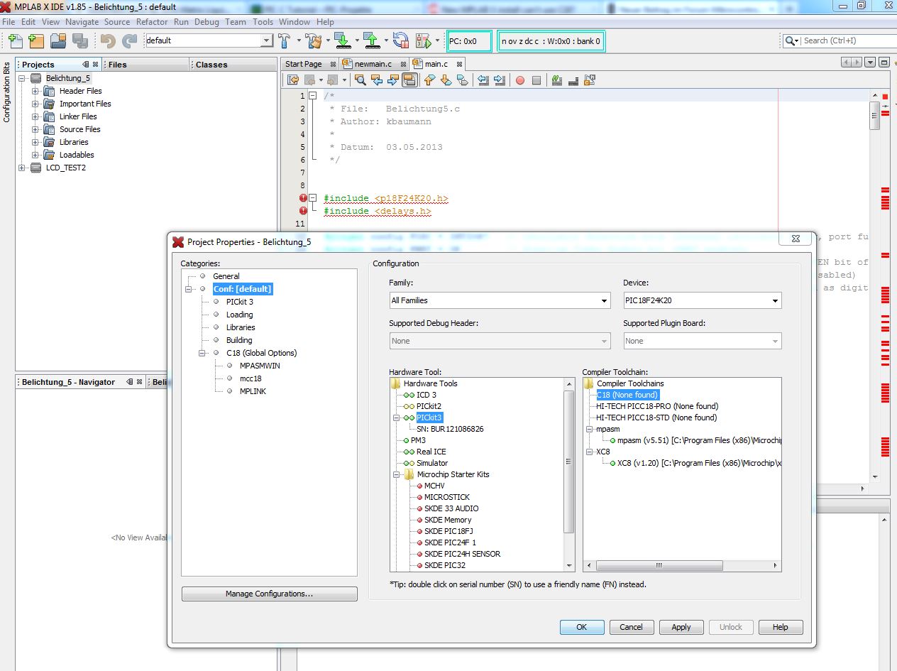
ja eben, ich benötige aber den C18 (mcc18) da ich ein älteres projekt im C18 geschriben habe... und den bring ich jetzt nicht mehr zum laufen klaus
klaus_at schrieb: > ja eben, ich benötige aber den C18 (mcc18) da ich ein älteres projekt im > C18 geschriben habe... und den bring ich jetzt nicht mehr zum laufen Ja wie du selber siehst ist C18 in der Toolchain nicht aufgelistet, entweder ist der Compiler nicht installiert oder der Fehler liegt irgendwo anders, versuch doch mal manuell einzufügen....
Auf der Microchip HP gibt es nur noch den XC8 zum Downloaden. Aber soviel ich weiß müssten der C18 und der XC8 Kompatibel sein. Eventuell ein wenig anpassen. Infos gibt es auf der HP.
Nö, den kannst du noch immer Downloaden: http://www.microchip.com/stellent/idcplg?IdcService=SS_GET_PAGE&nodeId=1406&dDocName=en010014&redirects=c18
Bitte melde dich an um einen Beitrag zu schreiben. Anmeldung ist kostenlos und dauert nur eine Minute.
Bestehender Account
Schon ein Account bei Google/GoogleMail? Keine Anmeldung erforderlich!
Mit Google-Account einloggen
Mit Google-Account einloggen
Noch kein Account? Hier anmelden.


