Hallo zusammen, ich habe jetzt schon ein bisschen gegooglet aber ich weiß nicht wie man den ATMega 8 zum Beispiel hinzufügt. Ich hätte auch noch gerne andere uC wie allen anderen gängigen ATMega und ATTiny aber für den Anfang würde auch nur der ATMega 8 reichen. Viele Grüße Florian
http://rn-wissen.de/wiki/index.php/Bauteil_selber_erstellen http://www.amateurfunkbasteln.de/eagle_lib/eagle_lib.html
Viele Hersteller von Soft & Hardware machen sich die Muehe Handbuecher und Tutorials ihren Produkten beizulegen - leider oftmals umsonst: Sie werden meist nie gelesen.....
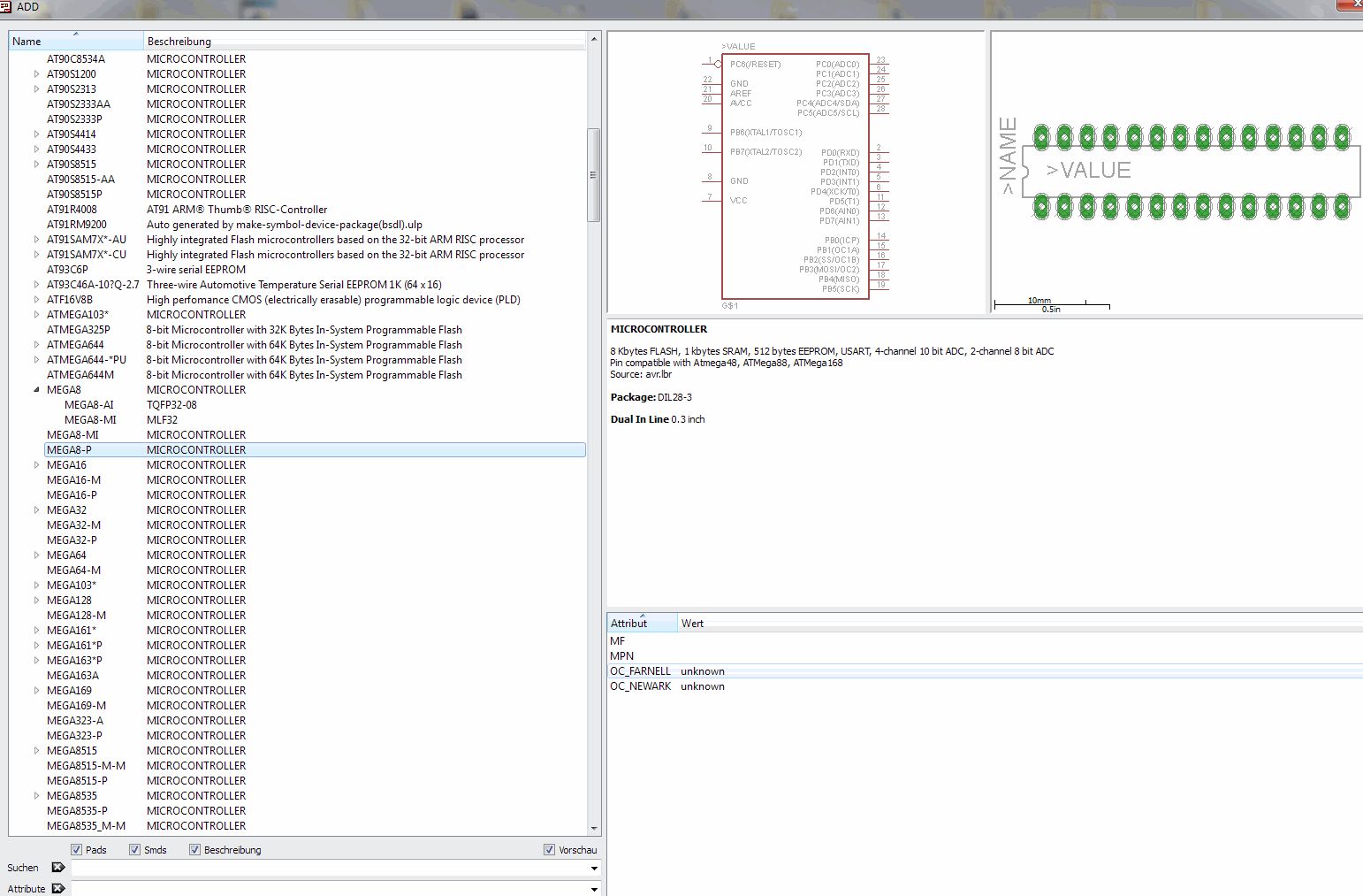
Du kannst natürlich auch aus den vielen vorhandenen Atmels im EAGLE die passende auswählen. Unter anderem auch den Mega8 (siehe Bild).
Nach was hast du gesucht? Ich habe sowohl nach "atmel", "atmega", "mega", ... gesucht aber habe nix gefunden.
Florian Denz schrieb: > Nach was hast du gesucht? Ich habe sowohl nach "atmel", "atmega", > "mega", ... gesucht aber habe nix gefunden. Ein "*" hilft da Wunder, es sei denn, du hast deinen Library-Pfad so verbogen, dass EAGLE die atmel.lbr nicht findet oder du hast sie bei deinem Schaltplan nicht zur Benutzung eingebunden.
Florian Denz schrieb: > Ich finde trotzdem leider nichts. Siehe Bild... Welcher Atmel-Prozessor heißt auch "...atmel". Versuch es mal mit "mega8*" oder blätter von Hand durch die atmel.lbr
Ich suche in Eagle generell mit folgender Kombination: xyz also "Sternchen am Anfang UND Ende des Suchbegriffs
Toxic schrieb: > Warum werden die "Sternchen" nicht angezeigt ????????? Weil die Sternchen als "Dickmacher" für die dazwischenstehenden Zeichen wirken: Guck och nur Vor "guck und hinter "nur" war jeweils ein Sternchen. MfG Paul
Der Atmega8 ist aber schon in der Standard-Bibliothek von Eagle drin unter Atmel->MEGA8 ;) Atmega8, 328, 168, 88 usw. haben alle das gleiche Pin-Layout. Nur mal so am Rande erwähnt ;)
Paul Baumann schrieb: > Vor "guck und hinter "nur" war jeweils ein Sternchen. Ist mir so noch nie untergekommen - ist das Forumspezifisch oder sollte dies zum Allgemeinwissen gehoeren?
Toxic schrieb: > ist das Forumspezifisch oder Ja. >sollte dies zum Allgemeinwissen gehoeren? Nein. Sollte ich Dir einen schönen Gruß senden? Ja. :-) MfG Paul
Bitte melde dich an um einen Beitrag zu schreiben. Anmeldung ist kostenlos und dauert nur eine Minute.
Bestehender Account
Schon ein Account bei Google/GoogleMail? Keine Anmeldung erforderlich!
Mit Google-Account einloggen
Mit Google-Account einloggen
Noch kein Account? Hier anmelden.




