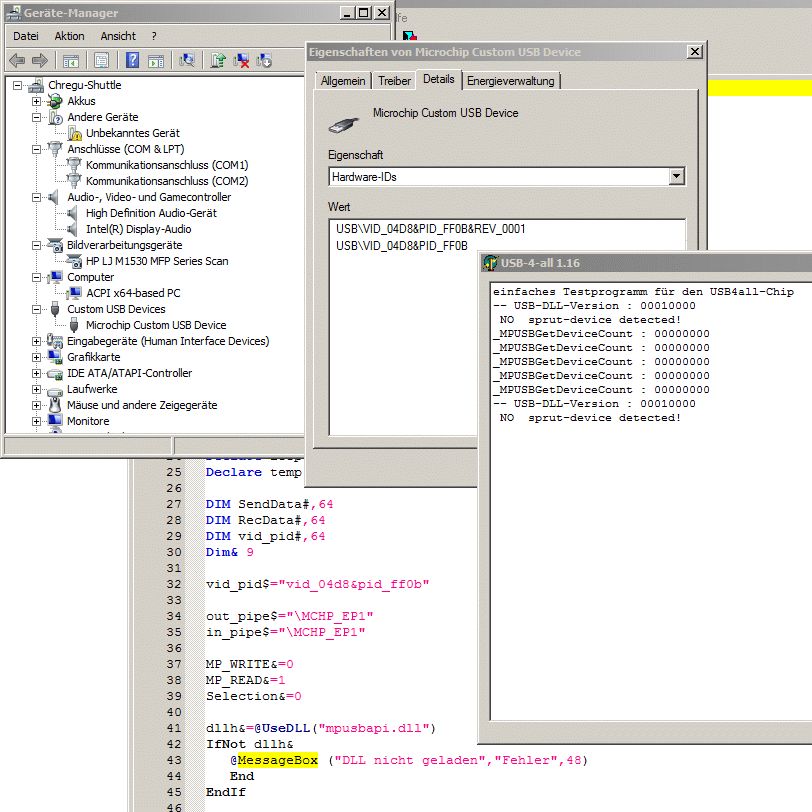
Hallo Foraner, ein weiteres Mal bedaure ich die Umstellung auf Win7 :-(( Beim Anstecken des USB4ALL von Sprut http://www.sprut.de/electronic/pic/projekte/usb4all/usb4all.htm wird zwar im Gerätemanager angezeigt, aber weder von meiner eigenen, bewährten Software noch von "usbtest" habe ich Zugriff darauf. USB-Brenner8 von Sprut funktoniert tadellos! Hardware ist I.O., an WinXP funktioniert's! Kennt jemand das Problem? Wenn das Scheiss UEFI nicht wär, würde ich sofort wieder WinXP installieren, wie noch ca. 90% der Rechner im Haus... Gruss Chregu
Hast mal versucht das usbtest Testprogramm mit Admin Rechten zu starten?
Jetzt geht's! Danke! Ich brauch wirklich irgendso ein Win95 oder so. Ich mag mich einfach nicht noch mit solchen Sachen rumschlagen... Kann mal einer rüberkommen und mir in aller Ruhe erklären, wie das mit den verschiedenen Usern geht...? Gruss Chregu
Christian M. schrieb: > Kann mal einer rüberkommen > und mir in aller Ruhe erklären, wie das mit den verschiedenen Usern > geht...? Ab win7 (Vists?) hat MS das UAC eingführt. Damit starten Programm, auch wenn man in der Gruppe Administratoren ist, nur mit normalen Rechten. Das Verhindert mehr oder weniger das viren & Co sich im System einnisten. Leider halten sich alte Programm wenig an die Regeln wo sie ihre Daten ablegen soll, an einigen stellen kann man nur schreiben wenn man Admin rechte hat. Das sind dann die Programm die unter Win7 scheinbar nicht laufen. UAC kann man auch abschalten, ich halte es aber für recht sinnvoll.
Bitte melde dich an um einen Beitrag zu schreiben. Anmeldung ist kostenlos und dauert nur eine Minute.
Bestehender Account
Schon ein Account bei Google/GoogleMail? Keine Anmeldung erforderlich!
Mit Google-Account einloggen
Mit Google-Account einloggen
Noch kein Account? Hier anmelden.
