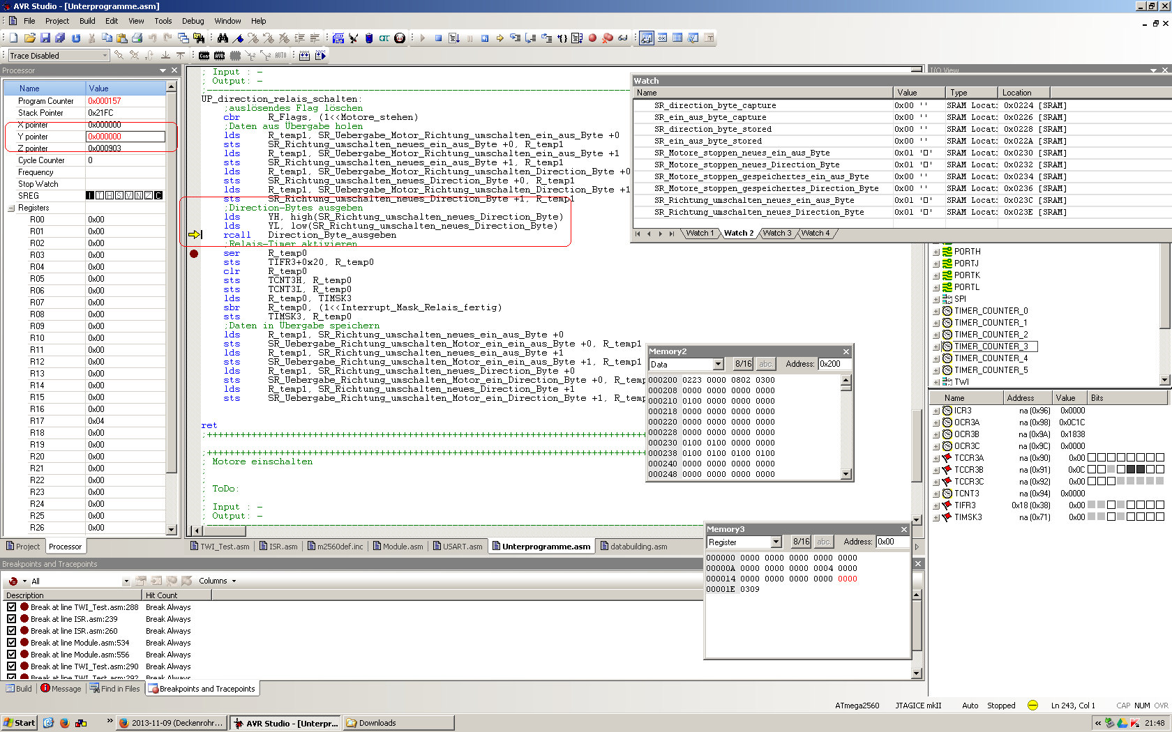
Hallo zusammen, ich stehe grad vor einem Problem, das ich mir nicht erklären kann: Ich habe einen ATMega2560 auf einem Crumb-Board. Programmiere in Assembler eine Rolladensteuerung mit AVR-Studio 4.19 Build 716 unter WindowsXP (Windows läuft in einer VirtualBox-VM unter Ubuntu). Für die IO-Porterweiterung verwende ich TWI-Bausteine PCA9555. Wollte das Programm Schritt für Schritt mit einem JTAGICE MKII durchgehen. Dabei ist mir aufgefallen, dass bei
1 | lds YH, HIGH(SR_Richtung_umschalten_neues_Direction_Byte) |
2 | lds YL, LOW(SR_Richtung_umschalten_neues_Direction_Byte) |
der Y-Pointer mit 0x0000 geladen wird?! Siehe hierzu auch den Screenshot. Ich habe das Low- und High-Byte schon vertauscht; HIGH/LOW und high/low ausprobiert. Ich gehe stark von einem Bug im Debug-Modus von AVR-Studio aus... In dem von mir erstellten Programm habe ich zig solcher Anweisungen; bisher ist mir kein derartiges Problem aufgefallen. Oder habe ich eine Besonderheit des Y-Pointers übersehen? Vielleicht hat ja einer nach dem Fussballspiel Zeit, mir aus meinem Gedankenloop zu helfen :-) Danke euch im Voraus! mfg foikei
