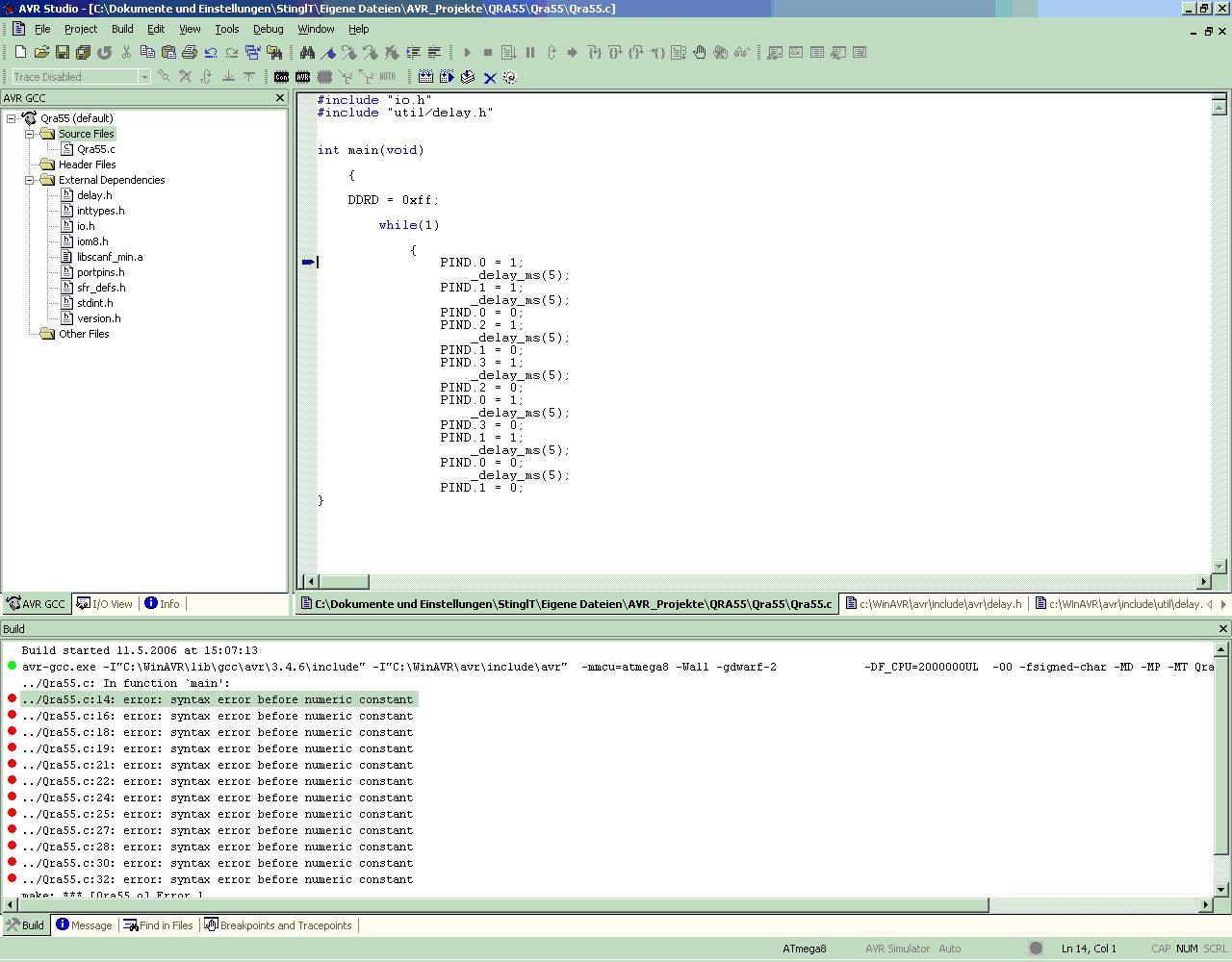
Hallo, Ich möchte einfach nur einen PIN des Ports D einschalten. Doch leider bekomme ich das File nicht compiled. Wo liegt hier der Fehler? Bin mir fast sicher das ich ein Fehler irgendwo in den Einstellungen des AVRStudios habe. Hier ein Bild dazu: p.s.: Was bedeutet denn genau der Ordner "external Dependencies" ???
Hi! Die entscheidende Aussage, warum dein Programm nicht tut, steht unten in der Fehlermeldung. Das was du wahrscheinlich tun möchtest, sieht in C für den AVR so aus: DDRD= 0xff; /* an PortD nur Ausgaänge */ PORTD= 0x01; /* Setzten von Pin0 an PortD, besser: PORTD= (1<<PD0); /* Grüße
Okay. Das habe ich nun mal ausprobiert. Dies funktioniert auch. Normalerweise kann ich doch mit: "PIND.0 = 1" einen einzelnen Pin anschalten. Er versteht den befehl aber nicht.(BILD) Danke und Gruß,
> Normalerweise kann ich doch mit: "PIND.0 = 1" einen einzelnen Pin > anschalten. Ist die Frage, was für dich "normalerweise" sein soll. C ist es jedenfalls nicht, in C ist das ein Syntaxfehler (wie der Compiler dir ja auch sagt).
@Thomas GCC ist nicht dermassen Bitorientiert. PORTD.0=1 geht in Codevision (C) und BASCOM (Basic), aber nicht mit WinAVR/GCC. Gruß
Und wie müsste es dann in WinAVR/GCC aussehen? Stimmt ich habe, als ich vor kurzer Zeit was programmiert habe im Geschäft CodeVision zur verfügung gehabt. Hier habe ich nur WinAVR/GCC.
@Thomas siehe Thread weiter oben -> Sebastian - das ist schon der gesamte Code, der in int main(void) reinkommt. Sonst Tutorial anschauen, gerade, was der unterschied zwischen PORT und PIN ist. http://www.mikrocontroller.net/articles/AVR-GCC-Tutorial Gruß
Bitte melde dich an um einen Beitrag zu schreiben. Anmeldung ist kostenlos und dauert nur eine Minute.
Bestehender Account
Schon ein Account bei Google/GoogleMail? Keine Anmeldung erforderlich!
Mit Google-Account einloggen
Mit Google-Account einloggen
Noch kein Account? Hier anmelden.

