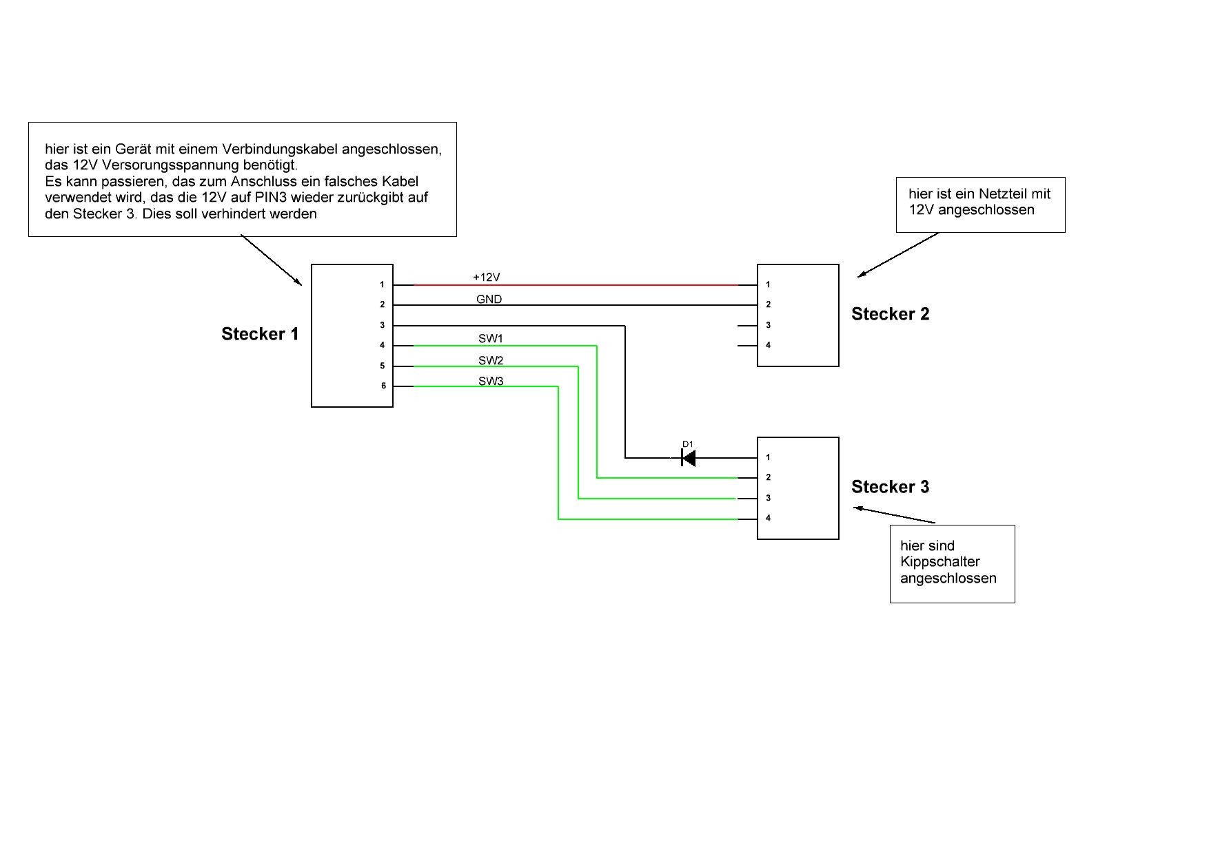
Hallo zusammen!
Ich habe ein Gerät, das mit einem Adapterkabel und zusätzlichen
Verlängerungskabel versorgt wird. Am Adapterkabel (siehe Bild) werden
die 12V für das Gerät angeschlossen sowie noch Kippschalter. Dann kommt
an Stecker 1 ein Velängerungskabel zum Gerät.
Gerät <-Verlängerungskabel-> <-Adapterkabel-> Netzteil
Kippschalter
Jetzt kann es passieren, das ein Benutzer ein "falsches"
Verlängerungskabel verwendet, das zwar die gleichen Stecker hat aber
anders belegt ist. Es werden dann die +12V wieder zurück an PIN3 gegeben
und somit in Richtung der Kippschalter und dann wiederum zurück zum
Gerät wenn ein Kippschalter geschlossen wird. Dies soll vermieden
werden.
Kann es so mit der eingezeichneten Diode funktionieren, das die +12V an
PIN3 geblockt werden und nicht zu den Kippschaltern gelangen? Es soll
vermieden werden, das wenn an PIN3 des Stecker 1 +12V anliegen diese zu
den Kippschaltern gelangen.
Vielen Dank schonmal.
Grüße,
Max
:
Verschoben durch Moderator
Wenn deine Kippschalter Masse auf SW1 bis SW3 schalten, sollte das funktionieren. Beachte aber das SW1-3 geschaltet dann auf ca. 0,7V liegen, nicht mehr auf 0V. Falls das Logikeingänge eines µCs sind ist das aber völlig ok. Du könntest die Diode auch in die Schalterbox bauen.
Bitte melde dich an um einen Beitrag zu schreiben. Anmeldung ist kostenlos und dauert nur eine Minute.
Bestehender Account
Schon ein Account bei Google/GoogleMail? Keine Anmeldung erforderlich!
Mit Google-Account einloggen
Mit Google-Account einloggen
Noch kein Account? Hier anmelden.
